|
|
Sziasztok!
Sokan kérdezték hogy, hogy kell a kis nyilakat eltüntetni a képernyoröl miközben futnak a játékok.
Ezt Megválaszolták nekem itt az oldalon.
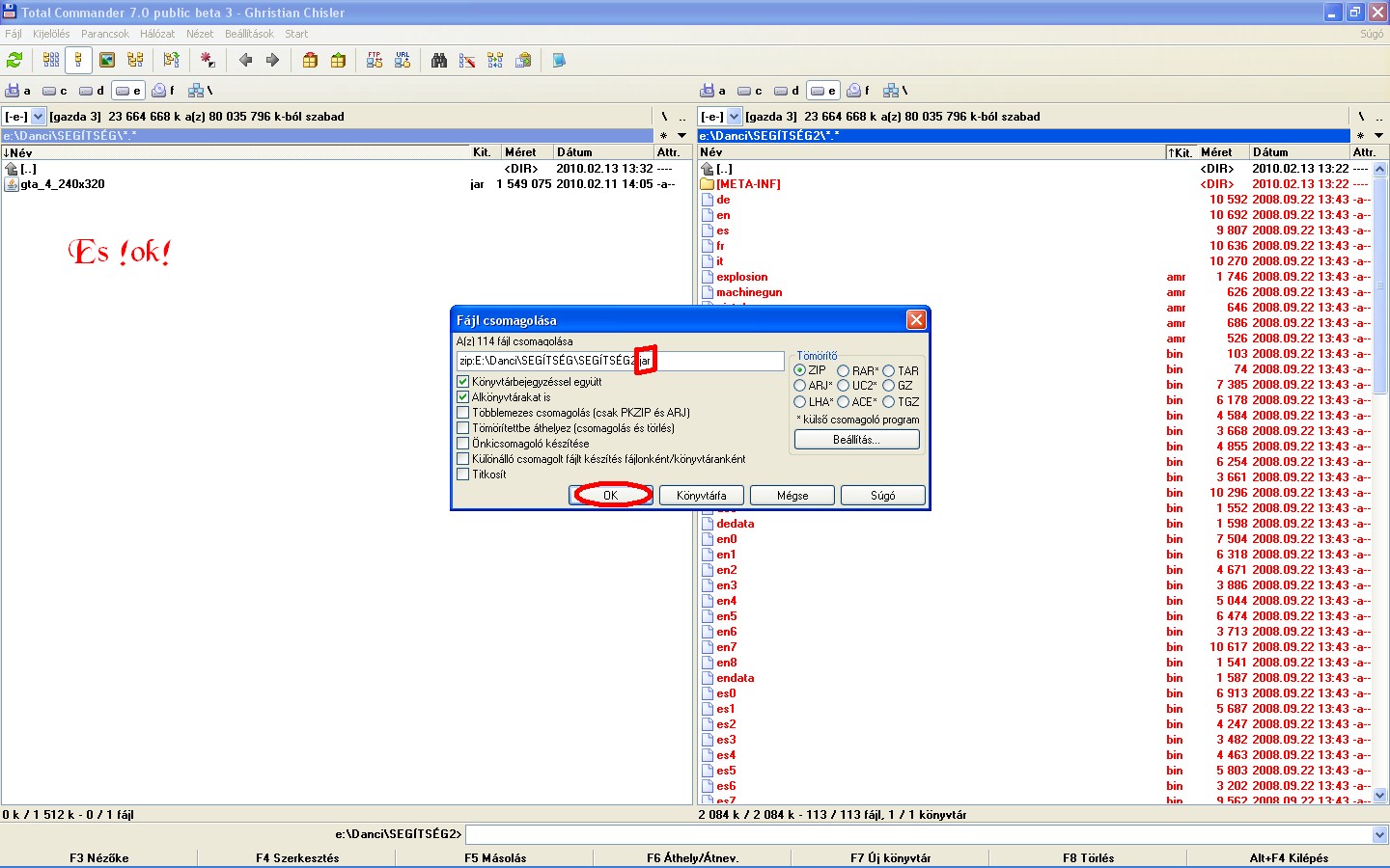
A JAR filét amit ugye a mobilra kell tenni, kicsomagolod valahova.
Total commanderen belül NEM A MOBILON!
1 mappára ( MANIFEST.MF )csomagolja ki és számos más filére.
A mappát megkell nyitni, és a benne lévo filét (manifest.MF)
A total commanderen belül F4-el megnyitod
Az utolsó sorába pedig a következo szöveget kell beileszteni :
MIDlet-Touch-Support: true
De minden esetre itt van pár kép!
Ezeket követve csináljátok amit kell.
1

2

3

4

5
Megynyitom a Mappát
(META-INF)

6

7

8

9

10

11

12

|
Copyright (c) 2005 My Company. All rights reserved. |